Vitalik Buterin 澄清区块链投票的两个误解:它为何被低估了?

  • A+
所属分类:比特币挖矿
摘要

雍和比特币

雍和比特币

虽然运用区块链进行投票的测验存在问题,但正确的处理计划不是抛弃区块链,而是与其他加密技能结合起来。

原文标题:《Vitalik:为何需求区块链投票?》 撰文:Vitalik Buterin,以太坊联合创始人 编译:南风 来历:Unitimes投票是一个十分需求进程完好性的进程。投票的成果有必要是正确的,并且有必要有一个通明的进程来保证这一点,这样每个人都可以信赖这个成果是正确的。不该该存在成功地干与任何人的投票志愿或阻挠他们的选票被核算的或许性。区块链是一种为进程完好性供给保证的技能。假如某个进程运转在区块链上,则能保证该进程会依据一些预先商定的代码运转,并供给正确的输出。没有人可以阻挠其履行,没有人可以篡改这一履行,也没有人可以查看和阻挠任何用户的输入被处理。所以乍一看,区块链好像刚好供给了投票所需求的东西。我不是仅有有这种主意的人;许多首要的潜在用户对此感兴趣。但现实证明,有些人对此有十分不同的定见….Vitalik Buterin 弄清区块链投票的两个误解:它为何被轻视了?虽然投票的需求和区块链供给的技能优点好像完美匹配,但咱们常常看到对立两者结合的吓人文章。并且不只仅是一篇文章:《科学美国人》(Scientific American,科普类杂志) 上刊登了一篇对立区块链投票的文章 [1];CNet 网站也发布了一篇这样的文章 [2];还有 ArsTechnica 网站也发布了一篇文章 [3]。并且不只仅科技记者:Bruce Schneier (闻名核算机安全专家) 也对立区块链投票 [4];麻 理工学院的研讨人员写了一整篇论文 [5],认为这是个馊主意。那么究竟产生了什么? 概述 区块链投票协议的批判者一般会提出两个要害的批判

  1. 区块链不是用来进行推举的软件东西。区块链供给的信赖特点与投票需求的特点并不匹配,具有不同信息流和信赖特点的其他类的软件东西反而会更有用。
  2. 一般不能信赖软件来进行推举,不论它是什么软件。软件和硬件的 bugs 未被检测到的危险太高,不论渠道是怎样安排的。

本文将顺次评论这两种观念 (用「批驳」这个词过分激烈,但我必定不同意这两种观念)。首要,我将评论运用区块链进行投票的现有测验的安全问题,以及正确的处理计划不是抛弃区块链,而是将其与其他加密技能结合起来。其次,我将论述软件 (和硬件) 是否可信的问题。我的答案是:核算机安全实践上正在变得更好,咱们可以尽力持续这一趋势。从长远来看,永久坚持纸质办法(来进行投票)将成为咱们改善投票的巨大妨碍。每 N 年进行一次投票是一种有着 250 年前史的民主办法,假如投票可以更便利、更简略,咱们就能具有更好的民主,这样咱们就可以更常常地投票。毫无疑问,本文是依据杰出的区块链可扩展性技能(比方分片)可用为条件。当然,假如区块链无法扩展,这些都不行能产生。但到现在为止,这项技能的开展十分敏捷,没有理由认为它不会产生。 糟糕的区块链投票协议 区块链投票协议总是在被进犯。两年前,区块链投票技能公司 Voatz 风行一时,许多人对此十分振奋。但上一年,麻 理工学院的一些研讨人员在他们的渠道上发现了一系列要害的安全缝隙 [6]。与此同时,在莫斯科,一个行将用于推举的区块链投票体系被黑客进犯 [7],走运的是,进犯产生在推举开端的一个月前。这些黑客进犯适当严峻。以下是剖析 Voatz 的研讨人员成功发现的进犯才能表格:Vitalik Buterin 弄清区块链投票的两个误解:它为何被轻视了?这自身并不是对立运用区块链投票的理由。但区块链投票软件应该规划得更慎重,并跟着时刻的推移逐渐扩展规划。 隐私维护 AMPL 抗钳制 但即便是技能上没有被攻破的区块链投票协议一般也很糟糕。为了了解其间的原因,咱们需求更深化地研讨区块链供给什么特定的安全特点,以及投票需求什么特定的安全特点— 当咱们深化研讨时,咱们将看到二者存在一个不匹配之处。区块链供给了两个要害特点正确履行(correct execution) 和抗查看(censorship resistance)。正确履行仅仅意味着区块链承受用户的输入 (「买卖」),依据一些预界说的规矩正确地处理它们,并回来正确的输出 (或以正确的办法调整区块链的「状况」);抗查看也很简略了解:任何想要发送买卖并乐意付出足够高的费用的用户,都可以发送买卖,并等待买卖很快被打包到链上。这两个特点关于投票十分重要:你期望的投票成果必定是把每个提名人的得票数加起来,选出得票最多的提名人的成果,且你必定期望任何有资历投票的人都能参加投票,即便一些有权势的人企图阻挠他们。但投票还需求一些区块链 不供给的要害特点

  • 隐私维护:你不该该知道某些特定的人给哪个提名人投了票,乃至不知道他们是否投了票;
  • 抗钳制:你不该该可以向他人证明你是怎样投的票,即便你想这么做。

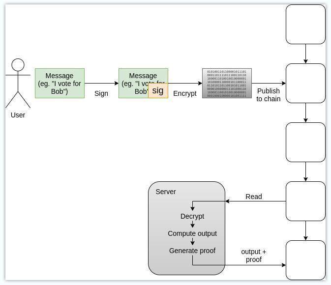
上述第一项要求 (即隐私) 的必要性是清楚明了的:你期望人们依据他们的个人感触来投票,而无需考虑他们周围的人、他们的雇主、差人或街上随机呈现的坏人对他们的投票挑选的感触。第二项要求 (即抗钳制) 需求用于防止呈现「兜销选票」(vote selling) 的问题:假如你能证明你是怎样投票的 (即证明你把票投给了谁),那么兜销你的选票就变得十分简略。选票的可证明性也会使钳制办法成为或许,即钳制者要求看到 (被钳制者,也即投票人) 把票投给了某个提名人的某种证明。大多数人,即便是那些知道第一项要求的人,也不会考虑第二项要求。但第二项要求也是必要的,在技能上供给这项要求很重要。毋庸置疑,你在外面看到的一般「区块链投票体系」乃至不会测验供给第二项特点,并且一般无法供给第一项特点。 不运用区块链的安全电子投票 以加密办法来安全履行的交际机制概念并不是区块链极客们创造的,实践上早在咱们之前就存在了。在区块链范畴之外,致力于研讨安全电子投票问题的暗码学家现已有 20 年的传统,好音讯是现已有了处理计划。Juels,Catalano 和 Jakobsson 在 2002 年宣告的题为《抗钳制的电子推举》(Coercion-Resistant Electronic Elections[8]) 的论文在曩昔 20 年里被许多文献引证:Vitalik Buterin 弄清区块链投票的两个误解:它为何被轻视了?从那以来,这个概念阅历了屡次迭代;Civitas[9] 是一个杰出的比方,虽然还有许多其他的比方。这些协议都运用一套相似的核心技能:有一组经商定的「监票人」(talliers,或称计票人),以及一个信赖假定,即大多数监票人都是诚笃的。每个监票人具有一个私钥的「一部分」,对应的公钥被发布。投票人经过运用监票人的公钥来对投票进行加密,并将经加密的投票发布,监票人运用一个安全多方核算 (MPC) 协议 [10] 来对选票进行解密和验证,并核算票数。票数核算是「在 MPC 内部」完结的:监票人自始至终都不会知道他们的私钥,且在核算终究成果时,不会知道任何关于个人投票的信息,除了可以从终究成果自身看出什么信息来之外。对投票进行加密供给了隐私,且可以添加一些额定的基础设施 (比方混合网络) 使隐私性更强。与此同时,为了供给抗钳制,可以运用以下两种技能中的一种:第一种挑选是在注册阶段 (监票人在此阶段得悉每个注册投票人的公钥),投票人会生成或许接收到一个密钥。对应的公钥在监票人之间同享,且监票人的 MPC 只要在某个投票被密钥签名的情况下才会核算该投票。投票人无法向第三方证明自己的密钥是什么,因而假如他们被贿赂或许钳制,他们可以简略地出示一个过错的密钥并运用过错的密钥来签名投票。或许,投票人可以发送音讯来更改他们的密匙,投票人无法向第三方证明他们没有宣告这样的信息,因而投票成果仍是相同的。第二种挑选是这样一种技能,即投票人可以进行屡次投票,后一次投票可以推翻前一次投票。假如某个投票人被贿赂或许钳制,他可以先依照行贿者 / 钳制者的要求给某个提名人投票,但之后可以发送另一次投票来推翻前一次投票。Vitalik Buterin 弄清区块链投票的两个误解:它为何被轻视了?赋予投票人可以经过之后的投票来推翻之前的投票,这是上图这个 2015 年协议的抗钳制机制的要害现在,咱们来看看一切这些协议中一个重要的细微差别。它们都依靠于一个外部原语来完结它们的安全性保证电子公告 栏(bulletin board,上图中的「BB」)。公告栏是一个任何投票人都可以发送信息的当地,并保证:(1) 任何人都可以读取公告栏,(2) 任何人都可以向被承受的公告栏发送信息。你能找到的大多数抗钳制的投票文件都会随意说到公告栏的存在,可是很少有论文评论这个公告栏实践上可以怎样被完成。在本文中,你可以看到我的目的:完成公告栏的最安全办法是运用某条现有的区块链! 运用区块链的安全电子投票 当然,在区块链之前,现已有许多人企图制造一个电子公告栏。这篇 2008 年的论文 [12] 便是这样的测验,它的信赖模是一个规范的要求,即「n 个服务器中有必要要有 k 个是诚笃的」(常见的是 k = n/2)。比方,这篇 2021 年的文献总述 [13] 涵盖了一些区块链之前的公告栏完成测验,也探究区块链在其间的运用,而这些区块链之前的处理计划相同依靠于 k-of-n 信赖模。区块链也是 k-of-n 信赖模,它要求至少有一半的矿工或 PoS 验证者遵从协议,假如这一假定失利,一般会导致「51% 进犯」。那么,为什么区块链要比一个特别用处的电子公告栏更好呢?答案是:树立一个真实可信的 k-of-n 体系是困难的, 区块链是仅有一个现已大规划处理了这个问题的体系。假定某个政府宣告它正在树立一个投票体系,并供给 15 个当地安排和大学的名单,这些安排和大学将运转一个特别用处的公告栏。作为一个外部观察者,你怎样知道政府从 1000 个安排中挑选了这 15 个安排不是依据其想要与某个情报机构勾通的志愿?另一方面,公链 具有任何人都可以参加的 无需答应的经济一致机制 (PoW 或许 PoS),以及现有的由区块浏览器、买卖所和其他监督节点组成的多样化且高度鼓励的基础设施,以不断实时验证没有什么欠好的作业产生。这些更杂乱的投票体系不只仅运用区块链它们还依托比方零常识证明之类的暗码学来保证正确性,并依托多方核算来保证抗钳制。因而,它们防止了那些更为「单纯」的投票体系的缺点,即仅仅「把选票直接投给区块链」而疏忽由此产生的隐私维护和抗钳制问题。但区块链公告栏仍然是整个规划的安全模的要害部分:假如委员会被攻破了,但区块链没有被攻破,抗钳制的特性就会消失,虽然环绕投票进程的一切其他保证仍然存在。 MACI:以太坊上的抗钳制区块链投票 以太坊生态体系现在正在实验一种名为 MACI 的体系 [14],该体系结合了区块链、ZK-SNARKs 和一个确保抗钳制性的中心参加者 (但除了保证抗钳制特性之外,没有才能损坏任何特性)。MACI 在技能上不是很困难。用户可以经过以下办法参加:运用自己的私钥签名音讯,然后经过中心服务器发布的公钥来对该签名音讯进行加密,并将经加密的签名音讯发布到区块链。服务器从区块链下载这些音讯,对其进行解密和处理,并输出一个成果和一个 ZK-SNARK 证明,以确保正确地进行了核算。Vitalik Buterin 弄清区块链投票的两个误解:它为何被轻视了?用户无法证明他们是怎样参加其间的,因为他们可以发送一个「更改密钥」的信息来诈骗任何企图审计他们的人:他们可以先发送一条更改密钥的音讯,将他们的密钥从 A 更改为 B,然后发送一条用 A 签名的「假音讯」。服务器会回绝这条假音讯,但其他人没有任何办法知道这条更改密钥的音讯被发送了。对服务器上有一个信赖需求,虽然仅仅为了完成隐私维护和抗钳制;服务器不能经过不正确的核算办法或经过查看音讯来发布过错的成果,从长远来看,多方核算可以用于在某种程度上完成该服务器的去中心化,然后加强隐私维护和抗钳制的保证。这个计划在 clr.fund[15] 有一个演示,该计划被用于进行二次方融资 (quadratic funding)。经过运用以太坊区块链来保证投票的抗查看,确保了比依靠一个委员会供给了高得多的抗查看程度。 小结

  • 投票进程有四个重要的安全要求有必要满意:正确性抗查看隐私维护抗钳制
  • 区块链拿手前两项,不拿手后两项。
  • 把投票加密放到区块链上可以添加隐私。零常识证明可以带来正确性,而外部观察者无法直接算计选票,因为它们是加密的。
  • 多方核算解密和查看投票可以供给抗钳制特性,条件是与用户可以屡次与体系交互的机制相结合:要么前一次投票使后一次投票无效,要么反过来。
  • 运用区块链确保你有十分高的安全抗查看性,并且即便委员会勾结起来打破了抗钳制性,你仍然将坚持这种抗查看性。引进区块链可以明显前进体系的安全性

但咱们可以信赖技能吗? 但现在咱们回到第二个对任何类的电子投票 (不论是否运用区块链) 的更深层次的批判:技能自身太不安全,不该该被信赖。麻 理工学院 (MIT) 最近的一篇论文 [16] 批判了区块链投票,其间包含下方这个表格,描述了任何办法的无纸化投票从根本上来说都太难保证安全:Vitalik Buterin 弄清区块链投票的两个误解:它为何被轻视了?这篇论文的作者们重视的要害特点是软件独立性(software-independence),他们将其界说为「一种特点,即体系软件中未检测到的改变或过错不能对推举成果形成不行发觉的改变」。根本上便是说,代码中的一个 bug 不该该意外地让 Prezzy McPresidentface 成为某个国家的新总统 (或许更实际地说,某个故意被嵌入的 bug 不该该可以将某个提名人的票数比例从 42% 添加到 52%)。可是还有其他的办法来处理 bug。例如,任何运用可揭露验证的零常识证明的依据区块链的投票体系都可以被独立验证。某个人可以自己编写证明验证器的完成,并自己验证 ZK-SNARK。他乃至可以编写自己的投票软件。当然,实践做到这一点的技能杂乱性超过了 99.99% 的任何实践投票人基数,但假如不计其数的独立专家有才能做到这一点,并验证该软件可以起作用,这在实践中简直不要太好了。可是,关于 MIT 的作者们来说,这还不行:

因而,任何只运用电子的体系,即便是端到端可验证的体系,好像都不适用于可预见的将来的政治推举。美国投票基金会现已注意到 E2E-V 办法改善网上投票安全性的承诺,但现已发布了一份具体的陈述,主张防止将其用于网上投票,除非和直到该技能愈加老练,并在投票中得到充沛测验。其他人对这些主意提出了延伸。例如,Juels 等人的提议着重运用暗码学来供给多种办法的「抗钳制」。Clarkson 等人的 Civitas 提案完成了抗钳制的额定机制,Iovino 等人进一步将其归入并细化到他们的 Selene 体系中。从咱们的视点来看,这些提议是立异但不实际的:它们适当杂乱,最严峻的是,它们的安全性依靠于投票人的设备没有被损坏并按预期运转,这是一个不实际的假定。

这些 MIT 作者们重视的问题不是投票体系的硬件安全;这方面的危险实践上可以在运用零常识证明的情况下减轻。相反,他们重视的是一个不同的安全问题:即便在原则上,用户的设备是否安全?考虑到对消费性设备的各种缝隙运用和黑客进犯的悠长前史,人们很有理由认为答案是「不安全」。以下引证我自己 2013 年写的一篇关于比特币钱包安全的文章:

昨夜 9 点左右,我点击了一个拜访 CoinChat[.]freetzi[.]com 的链接 — 我被提示运转 java。我这样做了 (我认为这是一个合法的聊天室),但什么也没产生。我关了该窗口,没有放在心上。等我翻开我的 bitcoin-qt 钱包大约 14 分钟后,看到了一笔我没有授权的买卖,该笔买卖简直将我钱包里的一切资金 (2.07 BTC) 发送到这个地址:1Es3QVvKN1qA2p6me7jLCVMZpQXVXWPNTC

还有:

2011 年 6 月,Bitcointalk 成员「allinvain」 的电脑被不明侵略者直接侵略,丢失了 2.5 万 BTC (其时价值 50 万美元)。进犯者可以拜访 allinvain 的 wallet.dat 文件,并敏捷掏空了该钱包 — 要么经过 allinvain 的电脑发送买卖,要么上传 wallet.dat 文件然后在自己的电脑上掏空了该钱包。

但这些灾祸掩盖了一个更大的现实:在曩昔的二十年里,核算机安全实践上一直在缓慢而稳步地改善[17]。现在进犯更难产生,一般要求进犯者在多个子体系中寻觅缝隙,而不是在一段大杂乱代码中寻觅单个缝隙。现在有目共睹的作业比以往任何时候都要大,但这并不是任何作业都变得愈加不安全的痕迹;相反,这仅仅咱们越来越依靠互联网的一个标志。可信硬件(trusted hardware[18]) 是最近一个十分重要的改善来历。一些新的「区块链手机」(例如 HTC 的一款手机 [19]) 在这种技能上走得适当远,并在可信硬件芯片上安装了一个以安全为重心的极简操作体系,答应高安全要求的运用程序 (例如加密钱银钱包) 坚持与其他运用程序别离。三星现已开端出产运用相似技能的手机。乃至是那些从未在广告中宣传为「区块链设备」的设备 (比方 iphone) 经常都有某种可信硬件。加密钱银硬件钱包实践上是相同的东西,仅仅这种可信硬件模块在物理上坐落核算机外部而不是内部。但可信硬件 (活该!) 常常在安全圈,特别是区块链社区中遭到欠好的点评,因为它总是一次又一次地被攻破 [20]。确实,你必定不想用它来代替你的安全维护。但作为一种增强技能,它是一个巨大的前进。最终,单一的运用程序,如加密钱银钱包和投票体系,比整个顾客操作体系简略得多,犯错的空间更小 — 即便你有必要整合对二次方投票、抽签、二次方抽选等的支撑。像可信硬件这样的东西的优点是,它们可以将简略的东西从杂乱和或许被攻破的东西中阻隔出来,并且这些东西正在取得一些成功。 所以跟着时刻的推移,危险或许会下降 可是优点是什么呢?这些安全技能的改善预示着消费硬件在未来或许比现在更受信赖。曩昔几年在这一范畴的出资很或许在未来十年持续取得报答,咱们可以等待进一步的明显改善。可是让投票电子化 (依据区块链或其他办法) 有哪些优点,然后值得去探究这整个范畴呢?我的答案很简略:投票将变得更有功率,使咱们可以更常常地进行投票。现在,对安排 (政府或企业) 的正式民主投入往往被限制为每 1-6 年进行一次投票。或许在很大程度上正是因为这个原因,咱们社会中的去中心化决议计划拟定严峻分化为两个极点:朴实的民主和朴实的商场。民首要么十分低效 (企业和政府投票),要么十分不安全 (交际媒体点赞 / 转发)。商场在技能上比交际媒体高效得多,也安全得多,但其根本的经济逻辑使其不适用于许多类的决议计划问题,尤其是与公共产品有关的决议计划问题。Vitalik Buterin 弄清区块链投票的两个误解:它为何被轻视了?是的,我知道这又是一个三角形,我真的真的很抱愧不得不用它。可是请原谅我这一次 ….(好吧,我坚信今后我会制造更多的三角形;忍忍吧)假如咱们能树立更多介于民主和商场之间的体系,从前者的平等主义、后者的技能功率和两者之间的经济特点中获益,咱们可以做许多作业。二次方融资 (Quadratic funding) 便是一个很好的比方;活动民主 (liquid democracy) 是另一个很好的比方。即便咱们不引进新颖的托付机制或二次方数学,咱们也可以做许多作业,经过在更小的范围内进行更多的投票,使投票更习惯每个投票人可以取得的信息。一切这些主意的应战是,为了有一个计划可以耐久地保持任何程度的民主,你需求某种办法的抗女巫进犯和削减贿选:这正是这些被看好的 ZK-SNARK + MPC +区块链 的投票计划企图处理的问题。 加密范畴可以供给协助 加密钱银范畴的一个被轻视的优点是,它是一个优异的「虚拟经济特区」,可以在高度仇视的环境中测验经济和加密主意。不论你构建和发布什么,一旦其操控的经济力量超过了某个规划,许多五花八门的参加者 (有时候是利他的参加者,有时候是受利益唆使的参加者,以及有时候是歹意的参加者,其间许多人仍是彻底匿名的) 会忽然来到这个体系并测验将其经济力量歪曲成他们自己的各种方针。进犯者的动机很高:假如一个进犯者从你的加密经济东西中窃取了 100 美元,他们一般可以取得完好的 100 美元奖赏,并且他们一般可以逃脱赏罚。可是防御者的动机也是很高的:假如你开发了一种可以协助用户防止资金丢失的东西,你便可以 (至少有时候) 将其转变成一种东西并赚取数百万美元。加密钱银是终极的练习区:假如你可以构建一些可以在这种环境中大规划生计的东西,那么它也或许在更大的国际中生计。这适用于二次方融资 [21],适用于 multisig (多签)[22] 和交际康复钱包 (social recovery wallets)[23],也适用于投票体系。区块链范畴现已协助推进了重要安全技能的鼓起:

  • 硬件钱包;
  • 高效的通用零常识证明;
  • 办法化验证东西;
  • 搭载可信硬件芯片的「区块链手机」;
  • 抗女巫进犯机制,比方 Proof of Humanity[24]

在一切这些事例中,技能的某个版别在区块链呈现之前就现已存在了。但难以否定的是,区块链在推进这些作业方面产生了严重影响,区块链范畴固有的鼓励机制在推进技能开展的真实完成方面发挥了要害作用。 总结 从短期来看,任何办法的区块链投票都应该局限于小实验,不论是针对更干流的运用仍是针对区块链范畴自身的小实验。现在的安全性明显还不行好,不能一切都依靠核算机。但这正在改善,而假如我错了,安全性没有得到改善,那么不只区块链投票,并且整个加密钱银都将很难成功。因而,这项技能有很大的动力持续改善。咱们都应该持续重视这项技能,以及国际各地为前进安全性所做的尽力,并慢慢地在十分重要的社会进程中愈加自若地运用技能。技能现已是咱们金融商场的要害,对经济的很大一部分进行加密化将把更大一部分经济交给咱们的加密算法运转这些算法的硬件。咱们应该仔细观察和支撑这一进程,并跟着时刻的推移运用其优点,将咱们的管理技能带入 21 世纪。特别感谢 Karl Floersch、Albert Ni、Mr Silly 和其他人的反应和评论。

正文中触及的链接:[1]https://www.scientificamerican.com/article/are-blockchains-the-answer-for-secure-elections-probably-not/ [2]https://www.cnet.com/news/blockchain-isnt-answer-to-voting-system-woes/ [3]https://arstechnica.com/tech-policy/2018/11/blockchain-based-elections-would-be-a-disaster-for-democracy/ [4]https://www.schneier.com/blog/archives/2020/11/on-blockchain-voting.html [5]https://people.csail.mit.edu/rivest/pubs/PSNR20.pdf [6]https://internetpolicy.mit.edu/wp-content/uploads/2020/02/SecurityAnalysisOfVoatz_Public.pdf [7]https://medium.com/swlh/why-was-moscows-blockchain-voting-system-cracked-a-month-before-an-election-6da5e6d9abbb [8]https://eprint.iacr.org/2002/165.pdf [9]https://orbilu.uni.lu/bitstream/10993/29212/1/Civitas-VFinal.pdf [10]https://www.cs.virginia.edu/~evans/pragmaticmpc/pragmaticmpc.pdf [12]https://epubs.surrey.ac.uk/107392/5/append-only.pdf [13]https://eprint.iacr.org/2021/047.pdf [14]https://github.com/appliedZKP/maci [15]https://clr.fund/ [16]https://people.csail.mit.edu/rivest/pubs/PSNR20.pdf [17]https://www.infosecurity-magazine.com/opinions/cybersecurity-getting-better-worse/ [18]https://link.springer.com/referenceworkentry/10.1007%2F978-0-387-39940-9_1491 [19]https://www.htcexodus.com/mea-en/cryptophone/exodus1s/ [20]https://arstechnica.com/information-technology/2020/03/hackers-can-steal-secret-data-stored-in-intels-sgx-secure-enclave/ [21]https://vitalik.ca/general/2021/04/02/round9.html [22]https://gnosis-safe.io/ [23]https://vitalik.ca/general/2021/01/11/recovery.html [24]https://www.proofofhumanity.id/

来历链接:vitalik.ca

  • 我的微信
  • 这是我的微信扫一扫
  • weinxin
  • 我的微信公众号
  • 我的微信公众号扫一扫
  • weinxin
头像

发表评论

:?: :razz: :sad: :evil: :!: :smile: :oops: :grin: :eek: :shock: :???: :cool: :lol: :mad: :twisted: :roll: :wink: :idea: :arrow: :neutral: :cry: :mrgreen:

目前评论:0   其中:访客  0   博主  0

    • 头像 比特币家园 9

      物联网和物流领域